When evidence is collected, what does NIST SP800-86 specify as a guideline to follow for the order of collection?
A. order of volatilityAn offline audit log contains the source IP address of a session suspected to have exploited a vulnerability resulting in system compromise. Which kind of evidence is this IP address?
A. indirect evidenceWhat does 5-typle refer to?
A. set of five different values that comprise a SSL connection
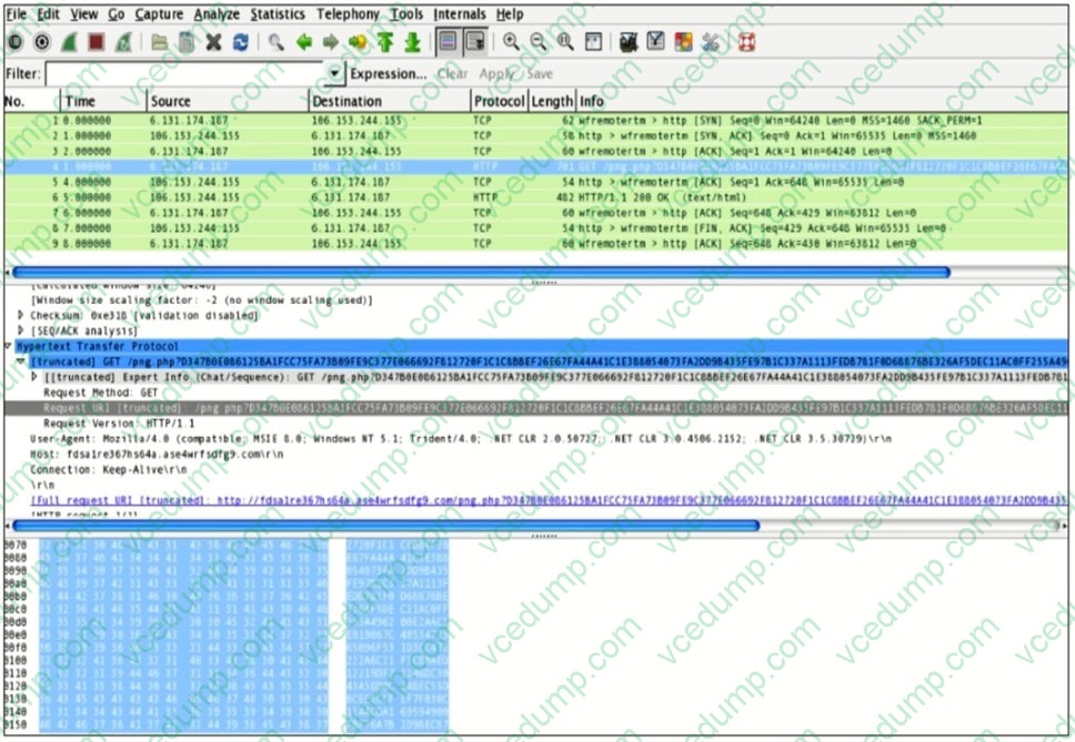
Refer to the exhibit. Which information is interesting about the HTTP GET shown?
A. The User-Agent is Mozilla/4.0Why do SOC analysts use 5-tuple?
A. to identify the requirements for creating a functional network connection between two laptopsIn which type of analysis is all data used for the analysis known beforehand?
A. dynamicWhich component of the Linux ext4 file system records the intentions of changes made to the main part of the file system?
A. MBR
Refer to the exhibit. Which description of the IP addresses under the Trajectory section is true?
A. victim systems running Microsoft Word
Refer to the exhibit. Which function of the Cisco Firepower Management Console correlation rules does the screenshot demonstrate?
A. operating system whitelist eventsWhat is missing from the data correlated by using security intelligence?
A. security intelligence categoriesNowadays, the certification exams become more and more important and required by more and more enterprises when applying for a job. But how to prepare for the exam effectively? How to prepare for the exam in a short time with less efforts? How to get a ideal result and how to find the most reliable resources? Here on Vcedump.com, you will find all the answers. Vcedump.com provide not only Cisco exam questions, answers and explanations but also complete assistance on your exam preparation and certification application. If you are confused on your 210-255 exam preparations and Cisco certification application, do not hesitate to visit our Vcedump.com to find your solutions here.